|
|
| 德国航空航天中心(DLR)-利用UAV-SfM数据和深度学习对密林中倒伏的枯木进行精准测绘 MDPI Remote Sensing |
|
论文标题:Accurate Mapping of Downed Deadwood in a Dense Deciduous Forest Using UAV-SfM Data and Deep Learning
论文链接:https://www.mdpi.com/2072-4292/17/9/1610
期刊名:Remote Sensing
期刊主页:https://www.mdpi.com/journal/remotesensing
枯木是森林生态系统的重要组成部分,对生物多样性保护和碳储存具有关键作用,在气候变化和人类干扰导致树木死亡日益增多的背景下,亟需高精度的枯木分布数据以支撑生态监测与可持续管理。枯木测绘的现有研究所用的传感器主要包括主动技术LiDAR和被动方法高分辨率影像,其中Airborne Laser Scanning (ALS) 适合大范围但分辨率低,Terrestrial Laser Scanning (TLS)精度高但覆盖小,UAV 光学影像成本低、分辨率高,但易受冠层遮挡影响。 传统方法多基于回归或模板匹配,难以精确描绘单个倒木;深度学习(CNN/U-Net 等)近年显示出在语义分割和实例分割上的优势,但在密集落叶林中针对倒木的研究仍极少。来自德国航空航天中心的研究人员Steffen Dietenberger先生及其他学者以德国海尼希国家公园密集落叶林为试验区,首次提出基于U-Net的深度学习模型,利用春季落叶期获取的厘米级UAV RGB影像,实现倒木的高精度识别、形态描绘与体积估算,并与传统基于对象的图像分析(OBIA)方法在面积、长度、对象三个层面进行系统对比,同时检验模型跨年度、跨传感器的可迁移性,为森林生态监测提供新的高分辨率工具。

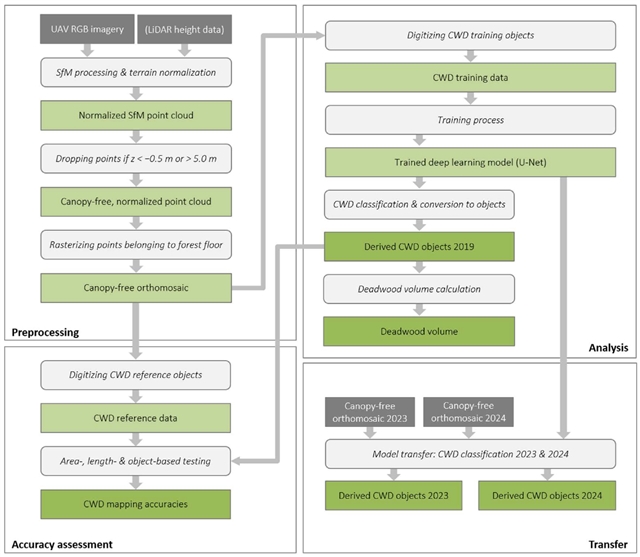
本研究中使用的流程图
研究过程与结果
第一阶段:数据获取与预处理
2019 年 3 月 ,作者在完全落叶且无风的阴天条件下,使用 DJI Phantom 4 Pro RTK 无人机以 100 m 相对航高、85 %/80 % 前后/旁向重叠采集 578 张影像,地面分辨率为4.18 cm。于 2023 年和 2024 年,再次使用 DJI Mavic 3 Enterprise 以相同重叠度补采两期数据,用于模型迁移测试。所有影像经 Agisoft Metashape 进行 Structure-from-Motion 处理,生成平均密度为1424 pts/m2的密集点云,并以 2017 年机载 LiDAR 地面高程数据集进行高程归一化;随后利用 LASTools 剔除地面以下 0.5 m 和地面以上 5 m 的点,仅保留靠近地面但在冠层之下的点,最终输出无冠层干扰的高分辨率正射影像。
第二阶段:训练数据与模型构建
在正射影像东南角选取 16.3 ha 训练区,人工仔细勾绘 1622.5 m² 的粗木质残体(CWD)多边形作为真值。将影像裁剪为 256×256 像素图块,步长 128 像素,并以 30° 为间隔旋转增强,共生成 95324 张训练样本。模型采用 U-Net 架构,以 ImageNet 预训练的 ResNet-34 为骨干网络,训练的最大持续时间设定为30个epoch,若模型停止提升,则实施可选的早期停止机制。批量大小设置为8,并使用自适应时刻估计(Adam)优化器早停机制确保最佳性能。
第三阶段:精度验证与对比
在独立1110个参考对象(总长度 7459.67 m)上,分别从面积、长度、对象三个维度进行精度评估。结果显示所有指标均比经典 OBIA 线检测方法高出 15 个百分点以上,且能更精细地还原倒木宽度与形态。
基于识别结果,研究区域倒木总体体积估算为2128.05 m³,测试区体积为1051.80 m³,较参考值低估约12.6%,误差主要来自小枝与严重分解木的遗漏。将2019年训练完成的模型不做任何调整直接应用于2023与2024年的影像,仍能可靠识别倒木整体分布,但遗漏率略有上升,表明光照差异与传感器特性变化带来的域偏移问题值得关注。未来可通过引入更多时期的训练样本、采用迁移学习或域适应策略进一步提升模型的跨时空泛化能力。
研究总结
本研究基于无人机高分辨率影像与 U-Net 深度学习框架,首次在结构复杂的密集落叶林中实现了倒木的高精度逐木识别与体积估算,模型在面积、长度、对象三个维度均显著优于传统 OBIA;尽管跨年度迁移时遗漏率略有上升,但整体结果可靠,为森林碳汇计量、生物多样性监测及可持续管理提供了高精度、可推广的技术范式,并呼吁未来通过多源数据增强与迁移学习进一步提升模型的泛化能力。
特别声明:本文转载仅仅是出于传播信息的需要,并不意味着代表本网站观点或证实其内容的真实性;如其他媒体、网站或个人从本网站转载使用,须保留本网站注明的“来源”,并自负版权等法律责任;作者如果不希望被转载或者联系转载稿费等事宜,请与我们接洽。