|
|
| 武汉大学研发GSeisRT平台,实现广域实时地震监测及定位 Engineering |
|
论文标题:GSeisRT: A Continental BDS/GNSS Point Positioning Engine for Wide-Area Seismic Monitoring in Real Time
期刊:Engineering
DOI:https://doi.org/10.1016/j.eng.2024.03.012
微信链接:点击此处阅读微信文章
文章速览

近日,武汉大学耿江辉教授团队研发的 GSeisRT 软件平台在地震监测领域取得最新进展,相关研究成果以“GSeisRT: A Continental BDS/GNSS Point Positioning Engine for Wide-Area Seismic Monitoring in Real Time”(GSeisRT: 应用于广域实时地震监测的北斗/GNSS精密单点定位引擎)为题发表于中国工程院院刊《Engineering》。
在地震 / 海啸预警中,精确同震位移对实时描述地震特征、保障公共安全意义重大。全球卫星导航系统(GNSSs)虽可监测地震运动,但实现高精度实时定位颇具挑战。GSeisRT 软件平台应运而生,它支持多系统精密单点定位与模糊度固定(PPP - AR),能达到厘米级至亚厘米级的实时定位精度。
GSeisRT 的独特之处在于,可通过区域 GNSS 网络实时估计卫星钟差和相位偏差产品,这使其适用于专有 GNSS 网络,还能显著提升定位精度与可靠性。
美国NOTA网络的实时定位结果表明,其24小时内动态PPP-AR在东、北和高程分量的平均均方根(RMS)误差分别只有1.2厘米、1.3厘米和3.0厘米。在地震发生的几分钟内,GSeisRT 可以实现小于4毫米的水平位移监测精度,区域 PPP/PPP-AR 定位精度相比全球 PPP/PPP-AR 提高 30%~40%。
自2019年以来,GSeisRT已经成功实时捕获了2020年墨西哥瓦哈卡州7.4级地震、2020年美国加利福尼亚州5.8级地震和2021年中国青海7.3级地震事件中的静态、动态和峰值地面位移,结果表明GSeisRT实时估计的震级误差约为0.1。
目前,该软件已向科学界开放,中国地震台网中心、美国 EarthScope 联盟等多家机构已部署使用。这一成果为地震监测与预警提供了强大助力,有望提升全球地震监测能力,保障民众生命财产安全。未来,随着技术的不断完善,GSeisRT 在地震监测领域的应用前景将更加广阔。

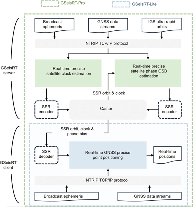
图 1.GSeisRT 的结构。NTRIP:通过互联网协议进行 RTCM 的网络传输;SSR:状态空间表示;TCP/IP:传输控制协议 / 互联网协议。
关键词
实时;精密单点定位;多系统;地震监测;快速地震响应
引用信息
Jianghui Geng, Kunlun Zhang, Shaoming Xin, Jiang Guo, David Mencin, Tan Wang, Sebastian Riquelme, Elisabetta DAnastasio, Muhammad AI Kautsar. GSeisRT: A Continental BDS/GNSS Point Positioning Engine for Wide-Area Seismic Monitoring in Real Time. Engineering.

Open access
开放获取全文
https://doi.org/10.1016/j.eng.2024.03.012
推荐阅读
何满潮院士团队:以跨断层测量国际对比研究计划,贡献中国方案助力全球地震预测
全球首套500米分辨率城市三维建筑结构数据集发布,揭示城市发展新态势
港珠澳大桥大直径钢圆筒多振锤联动安装的可打性
谭久彬院士团队研发新型微波吸收器,实现光学透明与热可调吸收性能突破
开放下载:《全球工程前沿2024》完整版
通知:补充征集AI for Engineering专题选题 | Engineering
特别声明:本文转载仅仅是出于传播信息的需要,并不意味着代表本网站观点或证实其内容的真实性;如其他媒体、网站或个人从本网站转载使用,须保留本网站注明的“来源”,并自负版权等法律责任;作者如果不希望被转载或者联系转载稿费等事宜,请与我们接洽。